Title here
Summary here
自动同步来源: NEVSTOP-LAB/LabVIEW-GlobalStop-Library 导入规则:README 包含不少于 50 个中文字符时导入,正文保持原文。
面向 LabVIEW 并行循环与多模块程序的全局停止(Global Stop)库,提供统一、轻量且线程安全的停止机制。

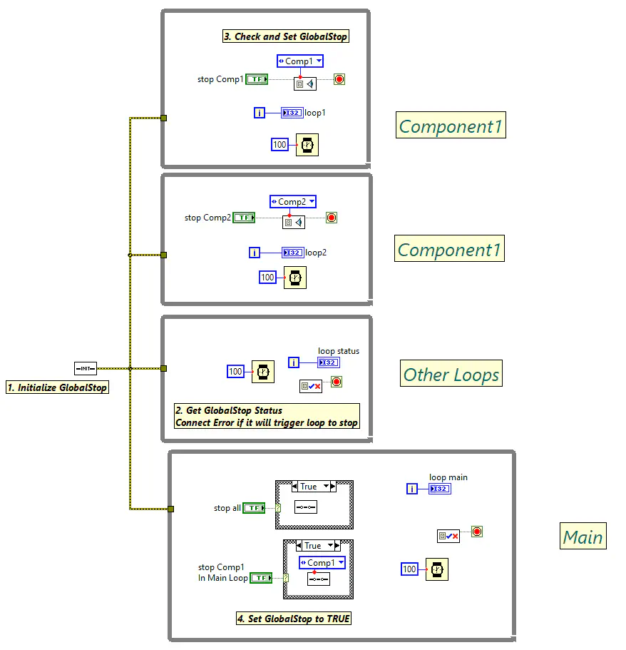
GSTOP INIT.vi:初始化 STOP FGV;若输入错误簇为错误状态,则立即将全局停止位置为 TRUE。GSTOP RESET.vi:将停止位复位为 FALSE;Index=-1 表示复位全局停止位。GSTOP SET.vi:将停止位置为 TRUE;Index=-1 表示设置全局停止位。GSTOP GET.vi:读取指定索引的停止位;Index=-1 表示读取全局停止位。GSTOP CheckSet.vi:检查布尔输入(通常连接 Stop 按钮),并在满足条件时触发停止。Index 用于区分模块停止位,-1 代表全局停止位。GSTOP INIT.vi 完成初始化。GSTOP GET.vi 或 GSTOP CheckSet.vi 判断是否退出。GSTOP SET.vi,触发全局联动停止。Index,避免硬编码并提升可维护性。仓库包含以下示例:
src/examples/NEVSTOP/GlobalStop/globalstop-example1.visrc/examples/NEVSTOP/GlobalStop/globalstop-example2.visrc/examples/NEVSTOP/GlobalStop/globalstop-example3.vi